CSM客户服务系统帮助文档
目 录
l 客户端访问环境
建议使用Windows 7以上操作系统
建议使用IE 10或以上版本浏览器,谷歌浏览器,火狐浏览器。
功能模块操作说明
![]()

用户访问系统,点击上图红框处“立即注册”按钮,出现如下图所示:

输入用户名,密码,确认密码,手机号,点击“获取验证码”按钮后,手机会收到验证码,输入验证码,并点击注册按钮,系统提示注册成功。
也可点击“使用邮箱注册”按钮,如下图所示:

输入用户名,密码,确认密码,邮箱,点击“注册”按钮后,邮箱会收到邮件,点击邮件里的注册链接,系统提示注册成功。

用户访问系统,输入用户名和密码,点击登录按钮,登录系统。

登录系统后点击上图红框处“申请企业认证”按钮,出现如下图所示:

输入单位名称,点击下一步:

输入各项认证信息,选择认证文件,点击“提交”按钮,系统提示提交成功,等待相关人员审核。

点击上图红框处“快速通道”后的
图标按钮,出现如下图所示:

勾选左侧需要的选项,点击提交按钮,快速通道显示如下图所示:

1. 点击我的工作-我的船队菜单,进入页面
2. 输入查询条件,点击查询按钮,船队列表显示出符合查询条件的数据,点击重置按钮可以重置查询条件。
3. 点击“船舶营运检验服务通知”
图标,显示如下图所示

输入各项申请信息,点击暂存按钮,输入信息被暂存;
点击导出按钮,输入信息导出为pdf文件;
点击取消按钮,申请取消,窗口关闭;
点击提交按钮,申请被提交等待审核。
4. 点击“船舶认证审核服务通知”
图标,显示如下图所示

输入各项申请信息,点击暂存按钮,输入信息被暂存;
点击导出按钮,输入信息导出为pdf文件;
点击取消按钮,申请取消,窗口关闭;
点击提交按钮,申请被提交等待审核。
5. 点击“船舶持有证书查询”
图标,显示如下图所示:

下侧列表显示船舶持有证书,点击下载图标可下载证书。
6. 点击“船舶检验服务查询”
图标,显示如下图所示

① 选择业务类别,点击查询,列表显示出相应数据
②点击“查看详情”
图标,可查看详细检验信息
③点击“工作进度”
图标,可查看工作进度信息
④点击“服务评价”
图标,可对服务进行评价
7. 点击
图标,出现如下图所示菜单

①点击“检验信息表(全)”菜单,导出检验信息表(全)
②点击“检验信息表(简)”菜单,导出检验信息表(简)
③点击“ERS信息”菜单,显示ERS信息
④点击“PSC信息”菜单,导出PSC信息
⑤点击“联系人”菜单,显示如下图所示

可对联系人进行查询,新增,修改,删除操作
⑥点击“寄送地址”菜单,显示如下图所示

修改寄送地址并点击提交按钮,可对寄送地址进行修改
⑦点击“Export Survey Status”菜单,导出Survey Status
⑧点击“Export Survey Status”菜单,导出Survey Status
⑨点击“ISM/ISPS Audit”菜单,导出ISM/ISPS Audit
1. 产品相关功能菜单:
产品检验、产品认可、产品证书查询、钢板电子质保书 四块主要功能
2. 产品检验
【产品检验申请】登记产品检验申请页面;
申请标识:仅客户自己跟踪申请使用,比如订单号,不提交给验船师;
服务通知单附件说明:申请时可以同时提交多个申请文件材料,作为附件一起提交,提交申请后该功能就封闭了,如果还需要上传文件,工作受理后通过【详情】-【文件管理】继续提交即可

申请检验的船用产品信息说明:申请时产品信息需要写明产品是否做个认可、是否完成审图,并描述清楚产品的名称、型号规格等
【新增产品】产品名称是必填,如果已经认可产品,产品标准可以不填写,需要写明认可证书号;
【选择产品】可以从认可证书中选择认可范围的产品信息。


工作进度说明:
提交前:暂存;提交后:已提交、如果是退回工作,状态:退回+退回原因;受理后:显示进度状态;
操作区功能:
提交前:用户可以自由编写、或者删除申请;
提交后,工作未受理前:客户可以查看提交详情,如果需要修改,可以【撤销】修改后重新提交;
提交后,工作已经受理:客户可以查看提交详情,如果需要修改,可以通过【变更】提交变更申请。

申请页面填写注意事项:
CCS 当地检验单位要选择正确,错误时申请可能会被退回;
申请的产品信息应写清楚:产品名称、型号规格、图纸批准号等。如果产品信息过于复杂,可以填写简要信息,产品详细信息通过附件(PDF)形式随申请一起提交。
2.1【详情】功能说明:展示申请信息,工作进度说明,
功能按钮:证书清单、文件管理、服务评价、再次申请
2.1.1 证书清单
展示工作签发的证书清单,证书发布后方可下载,提供【证书批量下载】、【二维码下载】功能,
如果证书格式为:PL. 等效证明文件时,客户可以通过【等效证明文件】功能批量上传等效证明书,验船师签批后的文件也在该处批量下载
下载证书说明:只有电子证书可以下载原版,否则仅提供水印证书下载。

2.1.2 文件管理
分为:向CCS提交文件、CCS发布文件两类
目前客户向CCS提交文件的类型主要有:申请材料、工作资料、缴费凭证三类文件
文件状态目前仅接收PDF格式。
2.1.3 再次申请
根据当前工作复制一份新申请,快速完成申请工作提交。
3. 产品认可
操作功能同产品检验类似。请参考产品检验操作说明。
4. 证书查询
下载证书说明:只有电子证书可以下载原版,否则仅提供水印证书下载。
客户有效的产品证书都可以再此列表中查询下载。
5. 钢板电子质保书
钢板电子质保书只开放给单独电子系统对接钢厂客户提供。客户可以跟踪质保书签批情况。
点击“我的工作-我的审图”菜单进入页面,如下图所示:

1. 页面上方查询栏输入各项查询条件,点击查询按钮,列表显示出符合查询条件的数据,点击重置按钮可以重置查询条件。
2. 点击分页按钮,可以在船舶审图,产品审图,海工审图间切换。
船舶审图如下图所示:

①点击“船舶审图EPAS系统”按钮,跳转到船舶审图EPAS系统
②在需要发起船舶审图服务通知时,点击“+船舶审图”按钮,出现如下图所示菜单:

根据需要的船舶审图服务点击相应的菜单按钮,这里以“新造船审图”为例,点击“新造船审图”,出现如下图所示界面:

输入各项船舶信息,点击“符号与标志库”
按钮出现如下界面:

选择需要的符号与标志,点击确定按钮,可将所选符号与标志带回,如图:

拖动混动条,继续填写其他信息,在如下图所示的附件区域操作,上传申请书:

点击“选择文件”按钮,出现如下图所示界面:

选择申请书文件,点击打开,文件会被上传。

填写好审图内容后,点击“预览&打印”按钮,可生成pdf文件进行预览和打印;
点击暂存按钮,可对审图服务进行暂存,暂存内容可以在审图列表中看到;
点击提交按钮,审图服务被提交,提交内容可以在审图列表中看到。
审图列表如下图所示:
![]()
③ 点击“查看详情”
图标,可查看详细信息,如下图所示:

④ 点击“工作进度”
图标,可查看工作进度信息,如下图所示:

⑤ 点击“图纸、参考资料上传”
图标,可上传图纸和参考资料,如下图:

进入界面后默认为图纸送审分页,点击新增按钮,弹出如下图所示界面:

选择图纸专业,点击新增按钮,会弹出图纸选择窗口,选择图纸后点击打开:

图纸资料会返回上一界面,点击提交按钮,图纸上传提交。
上传成功后列表中会显示该图纸如下图所示:
![]()
点击
按钮可对图纸进行替换,如下图所示:

点击
按钮可删除图纸。
如果需要上传参考资料,则点击参考资料上传分页按钮,点击新增按钮,如下图所示进行上传:

⑥ 点击“图纸意见交流与落实”
图标,可查看图纸图纸意见交流与落实
⑦ 点击“服务评价”
图标,可对服务进行评价
点击产品审图分页按钮后进入产品审图分页,如下图所示:

① 点击“产品审图EPAS系统”按钮,跳转到产品审图EPAS系统
② 在需要发起产品审图服务通知时,点击“+产品审图”按钮,出现如下图所示界面:

阅读条款及协议后,点击确认按钮,出现如下图所示界面:

输入各项产品信息,点击“选择文件”按钮上传送审图纸;
点击暂存按钮,可对审图服务进行暂存,暂存内容可以在审图列表中看到;
点击提交按钮,审图服务被提交,提交内容可以在审图列表中看到。
审图列表如下图所示:

③ 点击“查看详情”
图标,可查看详细信息,如下图所示:

④ 点击“工作进度”
图标,可查看工作进度信息
④ 点击“图纸、参考资料上传”
图标,可上传图纸和参考资料,如下图:

点击“新增或补充图纸”按钮,如下图所示上传图纸或参考资料:

⑥ 点击“图纸意见交流与落实”
图标,可查看图纸图纸意见交流与落实
⑦ 点击“服务评价”
图标,可对服务进行评价
点击海工审图分页按钮后进入海工审图分页,如下图所示:

① 点击“进入OEPAS系统”按钮,跳转到OEPAS系统
② 在需要发起海工审图服务通知时,点击“+海工审图”按钮,出现如下图所示菜单:

根据需要的海工审图服务点击相应的菜单按钮,这里以“海上固定设施”为例,点击“海上固定设施”,出现如下图所示界面:

填写好审图内容后,点击“预览”按钮,可生成pdf文件进行预览;
点击“打印”按钮,可生成pdf文件进行打印;
点击暂存按钮,可对审图服务进行暂存,暂存内容可以在审图列表中看到;
点击提交按钮,审图服务被提交,提交内容可以在审图列表中看到。

1. 点击我的工作-我的认证菜单,进入页面
2. 输入查询条件,点击查询按钮,列表显示出符合查询条件的数据,点击重置按钮可以重置查询条件。
3. 点击能效认证申请/安全认证申请/海员招募及安置按钮,可以进行能效认证申请/安全认证申请/海员招募及安置;点击持有证书,可查看公司持有证书。
4. 点击“查看详情”
图标,可查看详细信息
5. 点击“工作进度”
图标,可查看工作进度信息
6. 点击“服务评价”
图标,可对服务进行评价

点击我的工作-船舶建造菜单,进入页面,可查看船舶建造列表。
输入查询条件,点击查询按钮,列表显示出符合查询条件的数据,点击重置按钮可以重置查询条件。

点击我的工作-海工营运菜单,进入页面,可查看海工营运列表。
输入查询条件,点击查询按钮,列表显示出符合查询条件的数据,点击重置按钮可以重置查询条件。
点击
图标可查看详细信息。
点击
图标可查看持证信息。

点击我的工作-海工建造菜单,进入页面,可查看海工建造列表。
输入查询条件,点击查询按钮,列表显示出符合查询条件的数据,点击重置按钮可以重置查询条件。
点击
图标可查看详细信息。

点击我的工作-船舶检验信息菜单,进入页面,可查看船舶检验信息列表。
输入查询条件,点击查询按钮,列表显示出符合查询条件的数据,点击重置按钮可以重置查询条件。
点击
图标可查看船舶持有证书。
点击
图标可查看船舶检验服务。
点击
图标可查看检验状态,导出检验信息表,查看PSC信息。
点击“公司信息”分页可查看公司信息。

点击我的工作-供方认可菜单,进入页面,页面下方可看到自己企业持有的供方资质,点击“查看详情”按钮,可查看资质的详情。
点击“供方认可/审核申请”按钮,即可发起供方认可申请服务通知。
点击“供方检测服务工作登记”按钮,在弹出页面中填写供方检测服务工作登记表单,提交即可。
点击“供方人员培训需求”按钮,系统弹出供方人员培训需求表单,填报提交即可。
1.点击我的工作-进入【产品检测和试验数据采集】工作
方式一:登录后首页中找到【产品检测和试验数据采集】,点击即可进入产品检测和试验数据采集页面;

方式二:页面上方选择【我的工作】,右侧点击【产品检测和试验数据采集】,进入产品检测和试验数据采集页面。

2.产品检测和试验数据采集流程

2.1获取模板
左侧菜单选择检测和试验产品类型,页面中点击【下载模板】

2.2填写数据
下载的模板文件为Excel,请按照项目内容及填写说明要求如实填写数据。

2.3上传数据
点击【上传数据】,打开上传页面。将填写好的Excel数据文件上传,上传时自动解析报告编号,如文件中的报告编号与页面中填写的报告编号不一致,无法上传数据文件。
若有对应的检测报告文件,请点击【上传完整检测报告】完成上传。

确认检测数据和检测报告文件,点击【提交】完成本次数据采集工作。
其中,有害物质检测数据采集除填写EXCEL数据部分,船舶模块的”有害物质外观和取样计划”、“编制完成的IHM清单”和“试样检验报告”,以及产品模块部分的“试样检验报告”作为外挂文件上传系统。

4.点击数据采集列表中【查看】,可查看采集数据详情,并补充上传检测报告。


企业用户接收到培训推送后,根据企业管理方式,统一报名的单位,由培训管理员统一报名,报名后,系统中的用户可以查看自己的培训;用户自己报名的单位,用户自己报名;线下接收培训后,培训客户可以反馈培训质量。

参加完培训的人员,在“我报名的培训”页面中,点击反馈,即可对培训内容、讲解质量进行评价,并对培训发表自己的建议或意见。

1. 点击具体消息,查看消息详情
2. 选中未读消息,点击“标记已读”,可批量设置消息“已读”/“未读”属性;
3. 点击“全部已读”按钮,可将未读的所有消息置为已读

在页面中,点击短信接收/邮件接收,用以关闭/打开短信及邮件。
修改各个类型的消息接收设置,可定义自己的接收策略。

点击技术信息服务-通函、技术通告菜单,进入页面,可查看通函、技术通告列表。
输入查询条件,点击查询按钮,列表显示出符合查询条件的数据,点击重置按钮可以重置查询条件。
点击下载可以下载具体资料。

点击技术信息服务-规范/指南菜单,进入页面,可查看规范/指南列表。
输入查询条件,点击查询按钮,列表显示出符合查询条件的数据,点击重置按钮可以重置查询条件。
点击列表中的加号,再点击具体资料,可以下载具体资料。

点击IMO会议快报,查看IMO会议要点;
点击各个类别的会议名称,查看各个类型的会议信息。

点击“IMO公约规则”,输入检索条件,检索自己关注的IMO公约规则,查看规则相关信息,下载公约文件。

IACS决议分为:历史版本、最近一年新通过的决议、未来一年即将生效决议、IACS决议实时综合文本。
输入检索条件,查询自己关注的IACS决议。点击“IACS决议实时综合文本”,网页跳转至“IACS网站,greenbook”。

输入检索条件,搜索自己关注的公约要求,查看公约信息,下载中/英文文件。

查看政府授权我社执行检验/审核的服务范围。

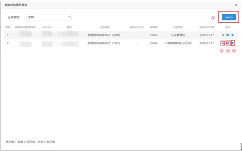
输入船舶检索条件,查询相关船舶具体信息。

输入船舶检索条件,查询相关船舶具体信息。
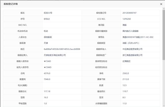
点击“船检登记号”,系统展示船舶详细信息。


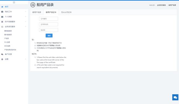
输入检索条件,筛选自己关注的产品,查看产品详情及产品持有证书。

通过证书编号、证书防伪码、验证码查询证书及证书有效性。

在线查看产品互认认可证书列表。
l
PSC信息

输入检索条件,查询关注信息,点击“下载”按钮,下载相关文件。

输入检索条件,查询CCS产品检测供方服务机构。
点击导出excel按钮,导出excel文件。

1. 用户在首页使用快捷按钮,或者,在问题反馈页面,点击“我要反馈”,发起问题反馈;
2. 由客户经理接洽的客户,客户经理接收到相关反馈,如能解答,直接解答,否则选择问题列表,发送给业务线问题解答人员处理;无对应客户经理的,用户选择业务线,进行提问,问题直接发送至业务线问题解答人员;
3. 问题解答人员接收到问题后,自己回复问题,或者指派部门员工进行回复;
4. 反馈结束后,用户可对CCS解答问题进行评价。

用户维护自己的账户信息,修改办公电话,传真、工作地点,调整账户关联手机号码、邮箱等。
非企业用户,在此处点击“申请企业认证”按钮,完成企业认证工作。

1. 企业管理员添加用户为企业用户

2. 授予企业用户功能权限。设置用户能看看到的菜单,页面中的按钮可见性等。功能权限中显示当前用户能看到的所有菜单、及菜单页面中的按钮。

3. 授予企业用户数据权限。对不同类型客户,展示当前客户所有的可查看的船队、产品、审图、认证、船舶建造、海工营运、海工建造数据。选择需要授予的数据列,保存即可。


点击赋予权限按钮,选中确认赋予的数据权限,保存即可。



点击主页右上方的“检验服务”统计信息,接口查看即将开展的工作及正在开展的工作。可查看正在开展工作的工作详情,工作进度等信息。


用户点击“能效系统”、“有害物质管理系统”,可直接登录当前用户持有账户。

船厂、船东、海工业主用户,查看与自己企业对接的CCS客户经理联系信息,供咨询使用。

供所有用户查看CCS在全国的各省的服务网点。

供所有用户查询中国船级社内部人员的联系方式。